🟡 Labo 5.1B – Formatif
🎯 Objectifs
-
Comprendre et appliquer la notion de classe en C#
- Définir des champs privés, des propriétés et des méthodes.
- Utiliser un constructeur pour initialiser l’objet.
-
Mettre en œuvre l’encapsulation
- Protéger les données internes de l’objet via des propriétés publiques et des champs privés.
- Contrôler l’accès et la modification des données selon les règles définies.
-
Appliquer des comportements à l’objet
- Définir des méthodes qui font évoluer l’état interne de l’objet.
- Implémenter des propriétés calculées pour obtenir des informations dérivées de l’état.
🌀 Contexte
Vous devez créer une classe MicroOnde qui représente un micro-ondes utilisé dans un établissement (ex. cafétéria). Le micro-ondes peut démarrer une cuisson selon un mode et un nombre de minutes, et permet de calculer la consommation en watts pour une cuisson.
🧪 Directives pour utiliser les tests
- Des tests sont fournis pour vous aider à valider votre travail. ils ne sont pas exhaustifs et ne remplacent pas vos propres tests, nécessaires pour assurer que votre code est correct.
- Tous les tests sont regroupés dans un fichier séparé du programme principal (
TestsMicroOnde.cs). - Pour utiliser un test, vous devez d’abord définir la classe demandée en respectant exactement sa définition.
- Décommentez ensuite le test correspondant.
- Démarrez l’application et observez le résultat affiché dans la console.
- ⚠️ Si le programme ne compile pas après avoir décommenté un test, cela signifie que la classe n’est pas définie comme demandé.
La ligne à décommenter pour activer les tests se trouvent au début du fichier (TestsMicroOnde.cs).
//#define TEST_CLASSE_MICR_OONDES
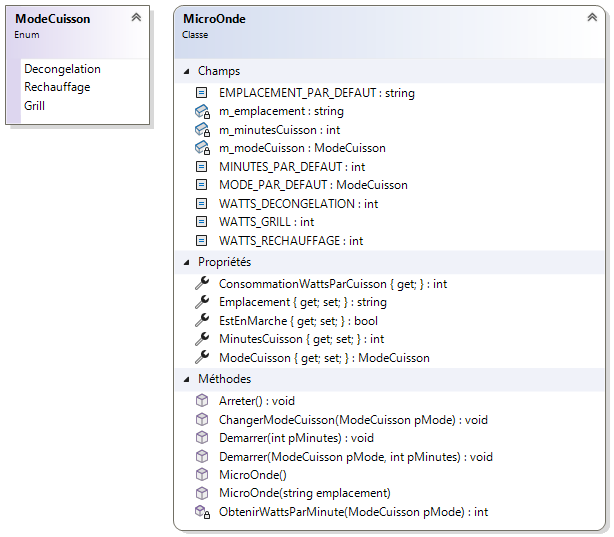
📊 Diagramme de classes

🔢 Énumération ModeCuisson
Représente les différents modes de cuisson disponibles sur le micro-ondes.
- Decongelation : mode à faible puissance pour décongeler les aliments.
- Rechauffage : mode standard pour réchauffer les plats.
- Grill : mode à forte puissance pour griller ou dorer les aliments.
Description de la classe MicroOnde
📌 Constantes
-
EMPLACEMENT_PAR_DEFAUT Emplacement utilisé si aucun emplacement valide n’est fourni (Cafétéria par défaut).
-
WATTS_DECONGELATION Puissance consommée par minute en mode décongélation (300).
-
WATTS_RECHAUFFAGE Puissance consommée par minute en mode réchauffage (800).
-
WATTS_GRILL Puissance consommée par minute en mode grill (1200).
-
MINUTES_PAR_DEFAUT Durée utilisée lorsque le nombre de minutes fourni est invalide (1 minute).
-
MODE_PAR_DEFAUT Mode de cuisson utilisé par défaut lors du démarrage (Rechauffage).
🔒 Champs
-
m_modeCuisson Stocke le mode de cuisson actuellement utilisé par le micro-ondes.
-
m_emplacement Contient l’emplacement physique du micro-ondes (ex. cafétéria).
-
m_minutesCuisson Représente la durée de cuisson en minutes.
🧩 Propriétés
Emplacement
Permet d’obtenir ou de modifier l’emplacement du micro-ondes. Si la valeur fournie est nulle ou vide, l’emplacement par défaut est utilisé.
ModeCuisson
Permet de connaître le mode de cuisson actuel. La modification est contrôlée et ne peut se faire qu’à l’intérieur de la classe.
EstEnMarche
Indique si le micro-ondes est actuellement en fonctionnement.
true: une cuisson est en coursfalse: le micro-ondes est arrêté
MinutesCuisson
Permet d’obtenir ou de modifier la durée de cuisson. Si une valeur négative est fournie, la durée par défaut est utilisée.
ConsommationWattsParCuisson
Retourne la consommation totale en watts pour la cuisson en cours. Cette valeur est calculée automatiquement en fonction du mode et du nombre de minutes.
🏗️ Constructeurs
MicroOnde()
Crée un micro-ondes avec :
- le mode par défaut,
- aucune cuisson en cours,
- une durée initiale de 0 minute,
- l’emplacement par défaut.
MicroOnde(string emplacement)
Crée un micro-ondes avec l’emplacement fourni en paramètre. Si l'emplacement n'est pas valide (null ou un texte vide), l’emplacement par défaut est utilisé.
⚙️ Méthodes
ObtenirWattsParMinute(ModeCuisson pMode)
Retourne la puissance consommée par minute selon le mode de cuisson fourni.
Demarrer(int pMinutes)
Démarre une cuisson en utilisant le mode par défaut et la durée fournie.
Demarrer(ModeCuisson pMode, int pMinutes)
Démarre une cuisson en spécifiant le mode et la durée. Si la durée est négative, la durée par défaut est utilisée.
Arreter()
Arrête la cuisson en cours et met le micro-ondes hors fonctionnement.
ChangerModeCuisson(ModeCuisson pMode)
Change le mode de cuisson utilisé par le micro-ondes.